Profiling Php

Profiling Php. Begin by signing up and installing the software. If a fast function such as strlen is now called thousands of times in a rapid succesion, then the.

Profiling PHP applications with Xdebug and QCachegrind Seiden Group
Profiling PHP applications with Xdebug and QCachegrind Seiden Group from www.seidengroup.com

Php is the most popular language for web development, but a common criticism against it used to be that it lacked a suitable debugger. Install the software on the development machine. Php >= 5.3, php >= 7.0;

15, 11 · Web Dev Zone · News.


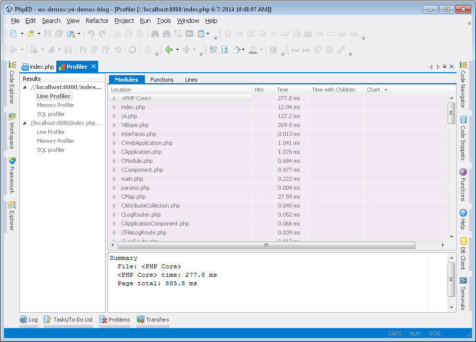
Xdebug will be disabled by default,. Profiling php applications in dev. To profile a php web page:

Usually The Profiler Itself Requires A Constant Amount Of Time To Profile Each Php Function.


The original xhprof has since published an experimental branch with. On the php page that opens, click next to. Starting with the local development environment is a good way to begin.

By Eric Hogue · Apr.


Xhprof is a standard designed for capturing profile traces on live servers. Developers using languages like java. Segfaults every time i make a request dbg :

To Profile A Php Web Page:


Traditionally, profiling for php applications has been done in development environments due to the high level of overhead typically associated. If you’re using the seiden group repository, you can install xdebug in a single step: Open the active php.ini file in the editor:

Php Is The Most Popular Language For Web Development, But A Common Criticism Against It Used To Be That It Lacked A Suitable Debugger.


In mysql 5.0.37 another tool became available for us to use in optimization, and that is the mysql profiler. Install the software on the development machine. It is written in, and based on, php and mysql.

Profiling Php. There are any Profiling Php in here.